Il est peu probable que l’informatique quantique arrive à maturité avant quelques années. L’idée de la coupler avec les capacités de calcul des supercalculateurs fait son chemin. Plusieurs sociétés comme le finlandais IQM, mais aussi le projet du consortium HPCQS (comprenant notamment le CEA, Genci, CNRS et l’Inria, ainsi qu’Atos et la start-up Pasqal) ont mené des actions en ce sens depuis 2021-2022. IBM avance aussi avec la publication récente d’un document sur une architecture de référence sur la combinaison du HPC et du quantique et les premiers résultats sur des cas d’usages.
Cette approche hybride est prometteuse, mais comme pour toute technologique émergente, des défis subsistent. « Il existe une différence majeure entre le matériel quantique et le matériel classique, et il faut trouver un moyen de les faire cohabiter », a souligné Paul Smith-Goodson, vice-président et analyste principal chez Moor Insights & Strategy à nos confrères de Network World. « C'est un peu comme essayer de faire fonctionner une Tesla avec un moteur à essence. »
Plusieurs étapes à franchir
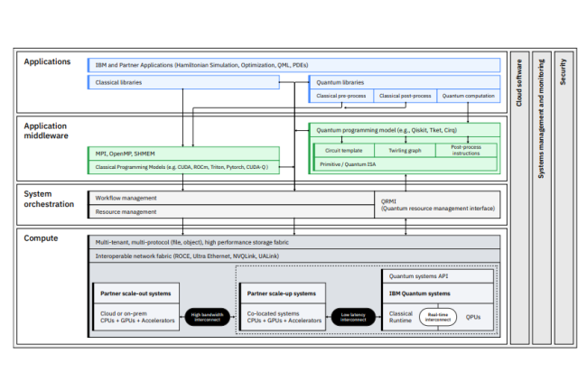
Dans son architecture, IBM intègre des puces quantiques (QPU) à des systèmes HPC comprenant de clusters de GPU et CPU, un réseau haut débit et un stockage partagé entre les systèmes sur site, le cloud et des centres de recherche. La partie logicielle n’est pas oubliée avec les frameworks d'orchestration et open source tels que Qiskit, un kit de développement logiciel (SDK) basé sur Python pour la programmation de systèmes quantiques. Les développeurs et les scientifiques peuvent ainsi accéder au traitement quantique via des outils et des flux de travail qu’ils maîtrisent déjà.
Dans leurs travaux, les chercheurs d’IBM voient l’architecture QCSC évoluer en trois phases. La première consiste à se servir des capacités quantiques comme moteur de calcul déporté pour les supercalculateurs. La seconde phase couple les deux systèmes par un middleware avancé « permettant une distribution transparente de la charge de travail, une allocation dynamique des ressources et des stratégies sophistiquées de correction d’erreurs ». Enfin la dernière étape voit l’émergence de systèmes hybrides optimisés et unifiés pour les deux technologies. Sur le plan chronologique, la première étape devrait aboutir d’ici 2028, puis la seconde se concrétisera entre 2028 et 2031 et la dernière entre 2031 et 2034. Les experts montrent les similitudes avec l’arrivée des GPU au sein des supercalculateurs. Les premiers GPU fonctionnaient généralement comme des accélérateurs externes connectés aux processeurs hôtes. Puis, des interconnexions ont été établies entre les GPU et les CPU, et entre GPU, afin d'offrir une bande passante bien plus élevée et une latence plus faible.
Plusieurs cas en expérimentation
Big blue indique que des scientifiques utilisent déjà cette architecture pour obtenir des résultats précis lors d’expériences réelles. Ainsi, deux experts s’en servent sur le calcul de structures électroniques en déchargeant certains workload sur des systèmes quantiques. En l’espèce, ils se sont appuyés sur la puce Heron d’IBM et du supercalculateur japonais Fugaku. Par ailleurs, le document évoque d’autres travaux comme la simulation de l'un des plus grands modèles moléculaires de la Cleveland Clinic, ainsi que la création et la vérification d'une molécule demi-Möbius inédite. De même, des spécialistes se sont penchés sur une simulation d’agrégats fer-soufre, une molécule fondamentale en biologie et en chimie.
Pour l’analyste Paul Smith-Goodson, QCSC deviendra peut-être la norme pendant un certain temps. « « Il ne s'agit pas d'un système autonome, mais d'une véritable synergie entre les deux technologies », glisse-t-il. L'ordinateur quantique devra être plus tolérant aux pannes afin de pouvoir fonctionner même en présence d'erreurs, car il sera connecté en permanence au supercalculateur, a-t-il précisé. Il souligne néanmoins quelques défis à relever comme la vitesse, car le quantique est considérablement plus rapide. « Le cloud n'est pas optimal, car la latence du réseau peut être des milliers de fois supérieure aux besoins d'exécution du système quantique », précise Smith-Goodson.

Commentaire