1,6 million de données volées après un piratage de France Travail
Après avoir déjà subi un piratage l'été dernier, France Travail a été visé par une cyberattaque via la compromission du compte d'un agent. Les données d'1,6 million de jeunes en...
Sécurité des Données personnelles
Après avoir déjà subi un piratage l'été dernier, France Travail a été visé par une cyberattaque via la compromission du compte d'un agent. Les données d'1,6 million de jeunes en...
Le fournisseur de services d'IA a admis avoir été touché par un vol de données affectant les utilisateurs de ses services API. Une cyberattaque par phishing sur Mixpanel, un...
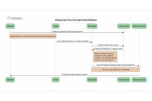
Les équipes de Cato Networks ont découvert une technique baptisée HashJack qui ajoute un prompt malveillant à la suite d'une URL. Cette méthode piège les navigateurs basés sur...
Bisbilles entre la France et le Canada, après qu'une juridiction de l'Ontario a ordonné à l'hébergeur OVH d'accéder à des données stockées sur des serveurs en Europe et en...
Les développeurs se servent d'utilitaires en ligne pour les aider à coder. Le problème selon une étude, c'est qu'ils laissent des données sensibles sur ses sites qui ne sont pas...
L'agence américaine pour la cybersécurité et la sécurité des infrastructures exhorte les entreprises opérant dans des domaines sensibles à prendre des mesures pour se protéger des...
Pour alimenter en données fiables et contextualisées les projets IA des entreprises, Snowflake met la main sur Select Star. La technologie en traçabilité et en catalogage de...
Destinée aux collectivités, aux administrations et aux grands groupes, Interstis propose la plateforme collaborative Hexagone issue de l'association de sept sociétés. Elle s'est...
En collaboration avec Nextcloud, Leviia présente la suite collaborative Next. Elle s'adresse aux grandes entreprises avec un hébergement souverain et une expérience de déploiement...
Plaidant pour une accélération de la politique nationale sur l'IA, la Cour des comptes pointe plusieurs défis à relever. Notamment en termes de gouvernance, d'adoption par les...
Plus de la moitié des entreprises d'Europe occidentale prévoient de limiter leur recours aux hyperscalers américains, en raison d'inquiétudes croissantes concernant le contrôle...
Le service de particulier-employeur Pajemploi a été ciblé par un piratage. Les données d'1,2 million de salariés incluant les numéros de sécurité sociale, dates et lieux de...
Destinée aux entités et administrations traitant des informations sensibles, Private Discuss propose une solution de communication et de collaboration sécurisée, développée et...
La Commission européenne envisage l'adoption de mesures contraignantes imposant aux Etats membres de retirer progressivement les équipements des deux sociétés chinoises des...
La Commission européenne prépare une refonte majeure du règlement général sur la protection des données à caractère personnel. Les associations de défense de la vie privée...
L'initiative de soutien aux start-ups, French Tech 2030 a dévoilé les lauréats de la promotion 2025. Moins nombreux, ils couvrent différents domaines dont l'IA et la...
Perplexity a été mis en demeure par Amazon pour ne plus utiliser d'agents IA dans son navigateur Comet permettant d'effectuer des achats automatisés. Un bras de fer pour prendre...